Operation CHARM: Car repair manuals for everyone.
Manuals through 2025 now available!

Our trusted friends have launched a new website named LEMON, which has newer manuals. It also contains all the CHARM manuals.

LEMON is the spiritual successor to CHARM, I recommend you try it!

Link: lemon-manuals.la or lemon-manuals.org.ua

(Some people have issue connecting. LEMON is investigating. For now, use Firefox or change your DNS server)

Or, hide this message: temporarily or permanently

Knock Sensor: Testing and Inspection

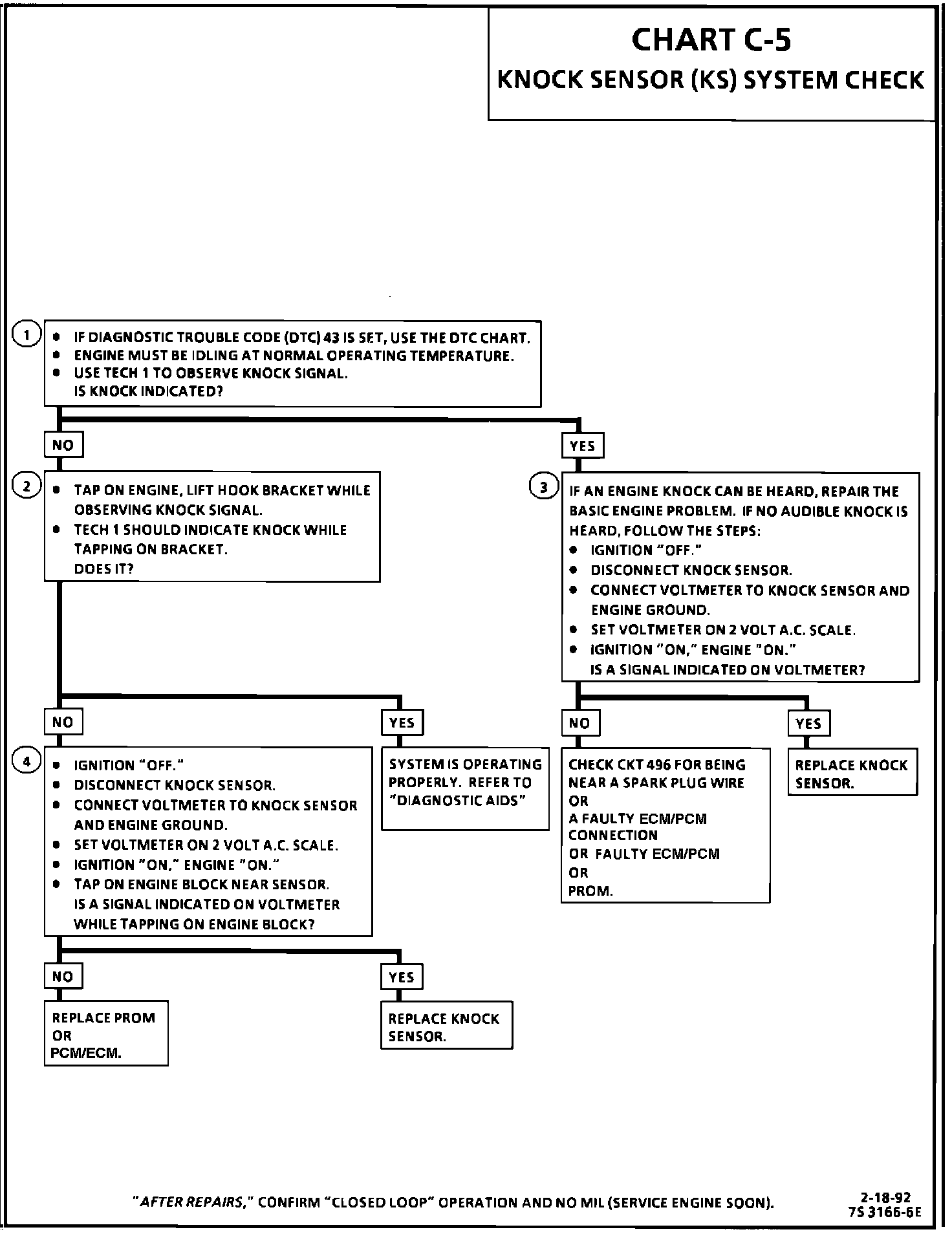
Chart C-5 - Knock Sensor (KS) System Check:




Chart C-5 Wiring Circuit:





Circuit Description:

The knock sensor is used to detect engine detonation and allow the ECM to retard spark timing based on the signal being received. The circuitry within the knock sensor causes the ECM supplied 5 volts signal to be pulled down so that under a no knock condition, CKT 496 should measure about 2.5 volts. The knock sensor produces an AC signal which rides on the 2.5 volts DC voltage. The amplitude and frequency are dependent upon the knock level.

The PROM used with this engine contains the functions which were part of the remotely mounted ESC modules used on past GM vehicles. The KS portion of the PROM then sends a signal to other parts of the ECM which adjusts the spark timing to retard the spark and reduce the detonation.

Test Description: Number(s) below refer to circled number(s) on the diagnostic chart.

1. With engine idling, there should not be a knock signal present at the ECM because detonation is not likely under a no load condition.
2. Tapping on the engine lift hook should simulate a knock signal to determine if the sensor is capable of detecting detonation. If no knock is detected, try tapping on engine block closer to sensor before replacing sensor.
3. If the engine has an internal problem which is creating a knock, the knock sensor may be responding to the internal failure.
4. This test determines if the knock sensor is faulty or if the KS portion of the PROM is faulty. If it is determined that the PROM is faulty, be sure that it is properly installed and latched into place. If not properly installed, repair and retest.

Diagnostic Aids:

While observing knock signal on the Tech 1 there should be an indication that knock is present when detonation can be heard. Detonation is most likely to occur under high engine load conditions.

If the KS CKT 496 is routed too close to secondary ignition wires it may induce a voltage and cause a false knock signal.