Operation CHARM: Car repair manuals for everyone.
Manuals through 2025 now available!

Our trusted friends have launched a new website named LEMON, which has newer manuals. It also contains all the CHARM manuals.

LEMON is the spiritual successor to CHARM, I recommend you try it!

Link: lemon-manuals.la or lemon-manuals.org.ua

(Some people have issue connecting. LEMON is investigating. For now, use Firefox or change your DNS server)

Or, hide this message: temporarily or permanently

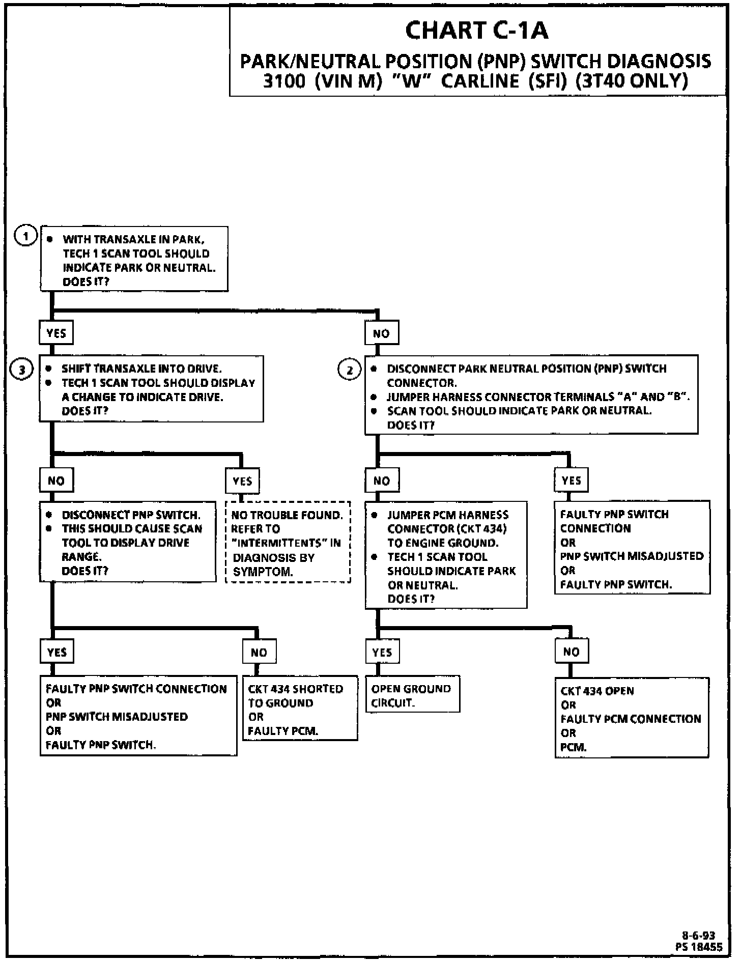
Transmission Position Sensor/Switch: Testing and Inspection

Chart C-1A:




Park/Neutral Position (PNP) Switch:






Circuit Description:
The Park/Neutral Position (PNP) switch contacts are a part of the neutral start switch and are closed ground in park or neutral, and open in drive ranges.

The PCM supplies ignition voltage through a current limiting resistor to CKT 434 and senses a closed switch when the voltage on CKT 434 drops to less than 1 volt.

The PCM uses the PNP signal as one of the inputs to control:

^ Idle Air Control (IAC).
^ Vehicle Speed Sensor (VSS) diagnostics.
^ EGR.
^ Torque Converter Clutch (TCC).

If CKT 434 indicates PNP switch is grounded while in a drive range, the EGR would be inoperative, resulting in possible detonation.

If CKT 434 indicates drive (open), when the vehicle is actually in park or neutral, a dip in the idle may exist when the gear selector is moved into a drive range.

Chart Test Description: Number(s) below refer to circled number(s) on the diagnostic chart.

1. Checks for a closed switch to ground in park position. Different makes of scan tools will read PNP differently. Refer to tool operator's manual for type of display used for a specific tool.
2. Checks for an open switch in drive range.
3. Be sure Tech 1 scan tool indicates drive even when wiggling the shifter, to test for an intermittent or misadjusted switch in drive or overdrive range.