Operation CHARM: Car repair manuals for everyone.
Manuals through 2025 now available!

Our trusted friends have launched a new website named LEMON, which has newer manuals. It also contains all the CHARM manuals.

LEMON is the spiritual successor to CHARM, I recommend you try it!

Link: lemon-manuals.la or lemon-manuals.org.ua

(Some people have issue connecting. LEMON is investigating. For now, use Firefox or change your DNS server)

Or, hide this message: temporarily or permanently

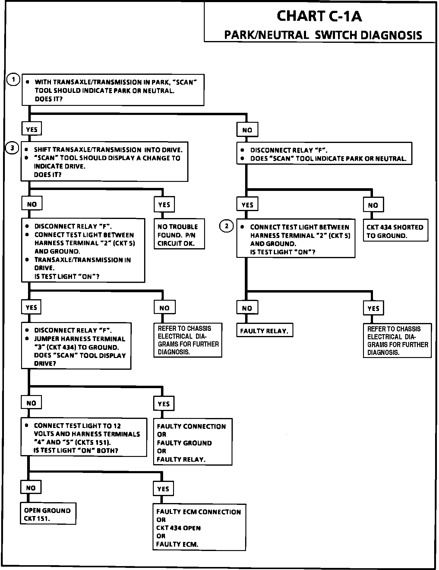
Transmission Position Sensor/Switch: Testing and Inspection

Chart C-1A:




Wiring Diagram For P/N Switch:





CIRCUIT DESCRIPTION:

The PARK/NEUTRAL Switch contacts are closed to ground in park or neutral and open in drive ranges. The ECM supplies ignition voltage through a current limiting resistor to circuit 434, and senses a closed switch when the voltage on circuit 434 drops to less than one volt. The ECM uses the P/N signal as one of the inputs to control idle air, vehicle speed sensor diagnostics, and exhaust gas recirculation. If circuit 434 indicates a grounded P/N switch, while in the drive range, the EGR would be inoperative and engine detonation may result. If circuit 434 always indicates drive (open), a drop in idle speed may exist when the gear selector is moved into the drive range.



TEST DESCRIPTION: The numbers below refer to circled numbers on the diagnostic chart.

1. Checks for a closed switch to ground in the park position.
2. Checks for an open switch in drive range.
3. Be sure the "Scan" tool indicates drive even while wiggling the shifter to test for an intermittent or mis-adjusted switch in drive.