Operation CHARM: Car repair manuals for everyone.
Manuals through 2025 now available!

Our trusted friends have launched a new website named LEMON, which has newer manuals. It also contains all the CHARM manuals.

LEMON is the spiritual successor to CHARM, I recommend you try it!

Link: lemon-manuals.la or lemon-manuals.org.ua

(Some people have issue connecting. LEMON is investigating. For now, use Firefox or change your DNS server)

Or, hide this message: temporarily or permanently

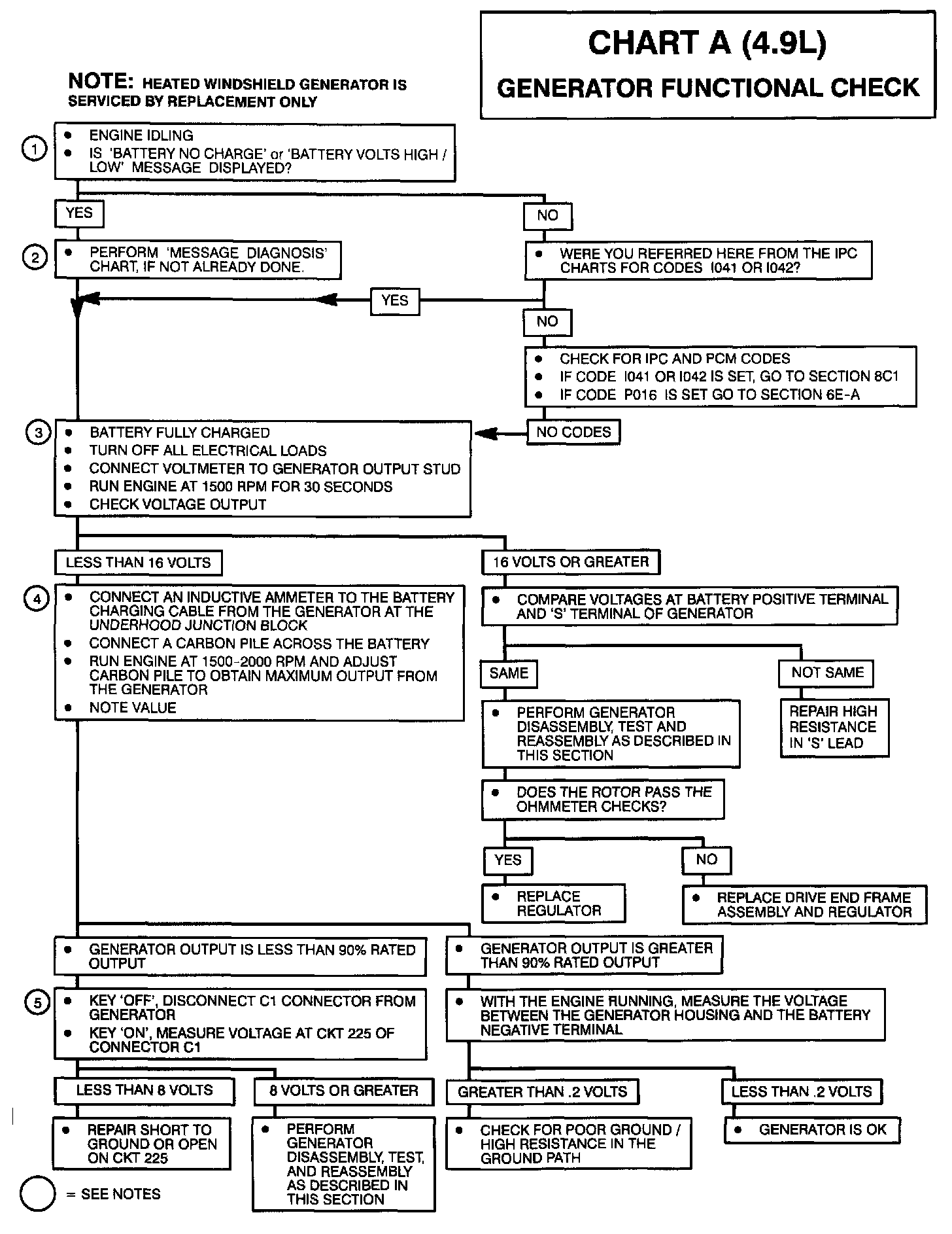
Generator Functional Check




GENERATOR FUNCTIONAL CHECK
The generator functional check is designed to test the generator for undercharging or overcharging.






CHART A






Notes On Generator Functional

1. If the problem is related to a "BATTERY NO CHARGE", "BATTERY VOLTS LOW", or "BATTERY VOLTS HIGH" message or an P016 code accompanied by a "SERVICE ENGINE SOON" message perform the "MESSAGE DIAGNOSIS" trouble tree in this section.

2. Always diagnose Codes 1041 and 1042 before performing "GENERATOR FUNCTIONAL CHECK". The trouble code charts will check the IPC's ability to detect Generator faults and to control Generator operation.

3. This step checks for the Generator overcharging the battery. Generator overcharging of the battery may be accompanied by a Code 1042 (either current or history) and "BATTERY VOLTS HIGH" message or an P016 code accompanied by "SERVICE ENGINE SOON" message on the Driver Information Center. Visual signs of battery overcharging may include electrolyte leakage from the battery vents, low electrolyte level indicated by a yellow battery eye, or low electrolyte levels seen through the side of the battery case.

4. This step checks for proper Generator current output. Generator output below 90% of rated output at 2000 rpm may result in undercharging of the battery. Generator undercharging of the battery may be accompanied by a current or history code I041 and "BATTERY VOLTS LOW" message or P016 code and "SERVICE ENGINE SOON" message. Export Vehicles will also light the Battery telltale.

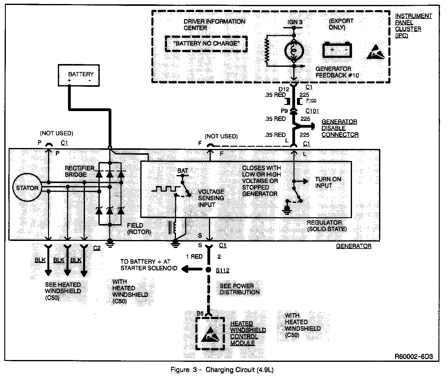
5. This step checks voltage to terminal "L" of the voltage regulator. If terminal "L" does not get the correct voltage, the voltage regulator will not enable the Generator to charge.