Operation CHARM: Car repair manuals for everyone.
Manuals through 2025 now available!

Our trusted friends have launched a new website named LEMON, which has newer manuals. It also contains all the CHARM manuals.

LEMON is the spiritual successor to CHARM, I recommend you try it!

Link: lemon-manuals.la or lemon-manuals.org.ua

(Some people have issue connecting. LEMON is investigating. For now, use Firefox or change your DNS server)

Or, hide this message: temporarily or permanently

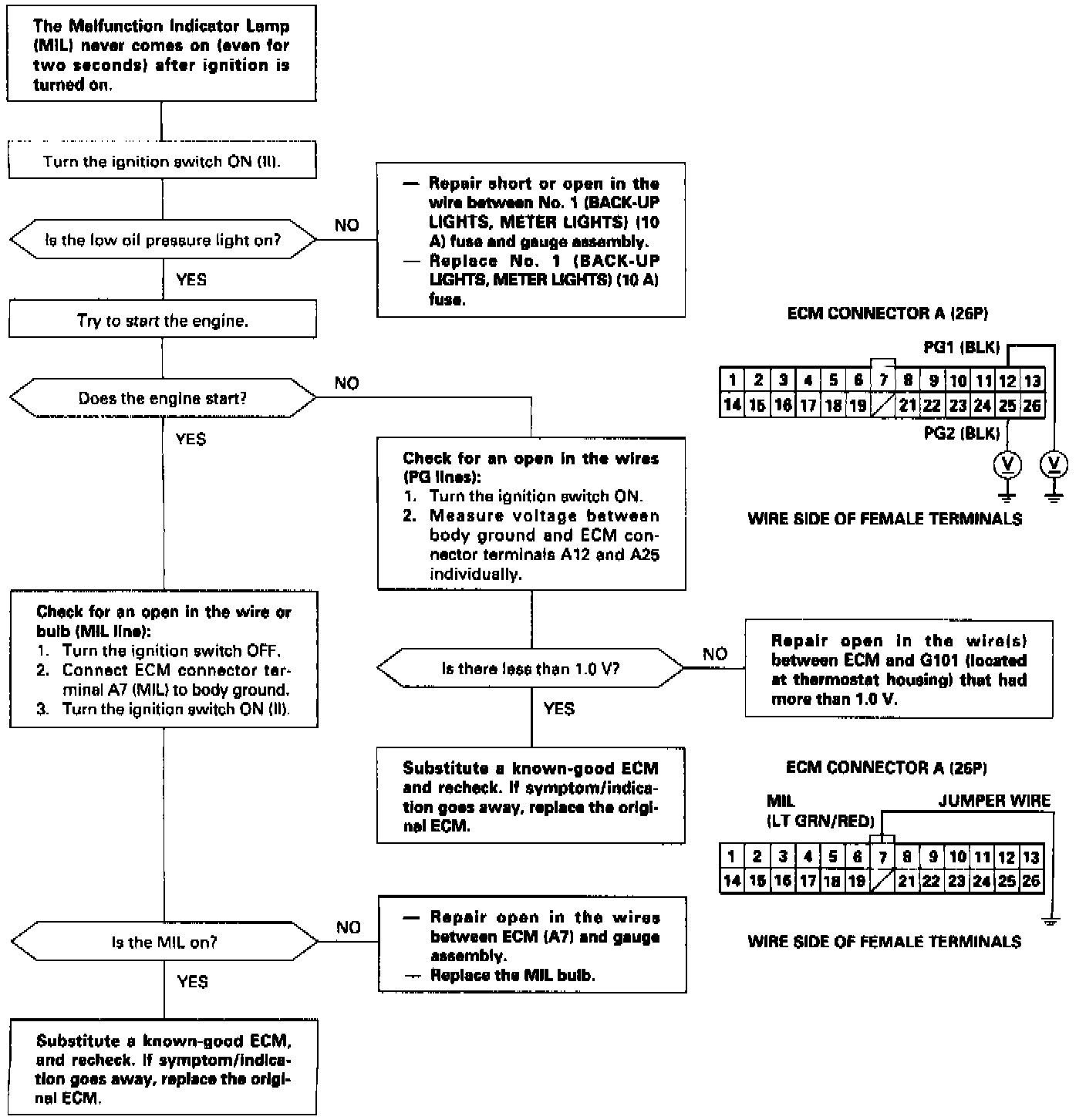
Engine Control Module: Testing and Inspection






NOTE: If this symptom is intermittent, check for a loose fuse No. 1 (BACK UP LIGHTS, METER LIGHTS, 10 A) in the under-dash fuse/relay box, a poor connection at ECM terminal A7, or an intermittent open in the LT GRN/RED wire between the ECM (A7) and the gauge assembly.













NOTE:
^ When there is no Diagnostic Trouble Code (DTC) stored, the MIL will stay on if the SCS service connector is connected and the ignition switch is on.
^ If this symptom is intermittent, check for:
- A loose ECU (ECM) (15 A) fuse in the under-hood fuse/relay box
- A loose No. 2 FUEL PUMP fuse in the under-dash fuse/relay box
- An intermittent short in the wire between the ECM (D13) and the service check connector
- An intermittent open in the wire between the ECM (D22) and the service check connector
- An intermittent short in the wire between the ECM (A7) and the gauge assembly
- An intermittent short in the wire between the ECM (D10) and the MAP sensor
- An intermittent short in the wire between the ECM (D21) and the TP sensor, EGR valve lift sensor
^ See the OBD-II scan tool or Honda PGM Tester user's manuals for specific operating instructions.