Operation CHARM: Car repair manuals for everyone.
Manuals through 2025 now available!

Our trusted friends have launched a new website named LEMON, which has newer manuals. It also contains all the CHARM manuals.

LEMON is the spiritual successor to CHARM, I recommend you try it!

Link: lemon-manuals.la or lemon-manuals.org.ua

(Some people have issue connecting. LEMON is investigating. For now, use Firefox or change your DNS server)

Or, hide this message: temporarily or permanently

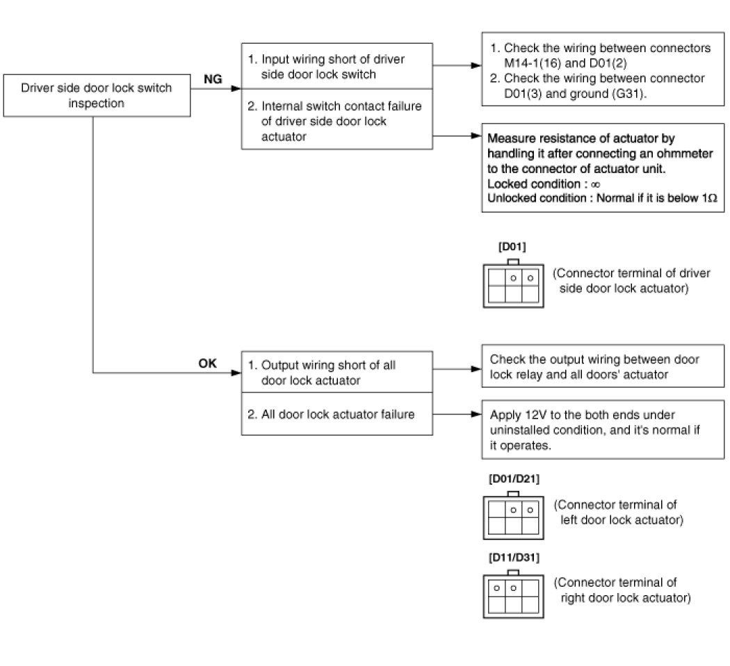
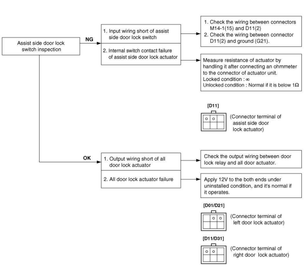
Power Locks: Testing and Inspection





Troubleshooting

1. Lock function works but unlock function does not work. -> Since door unlock relay is malfunction, replace the door unlock relay.
2. Unlock function works but lock function does not work. -> Since door lock relay is malfunctioning, replace the door lock relay.
3. When Assist side knob is controlled, all doors locks, but when driver side knob is controlled, all doors do not lock.




4. When driver side knob is controlled. All doors lock. But when the Assist side knob is controlled, all doors do not lock.




5. Both sides do not lock either.