Operation CHARM: Car repair manuals for everyone.
Manuals through 2025 now available!

Our trusted friends have launched a new website named LEMON, which has newer manuals. It also contains all the CHARM manuals.

LEMON is the spiritual successor to CHARM, I recommend you try it!

Link: lemon-manuals.la or lemon-manuals.org.ua

(Some people have issue connecting. LEMON is investigating. For now, use Firefox or change your DNS server)

Or, hide this message: temporarily or permanently

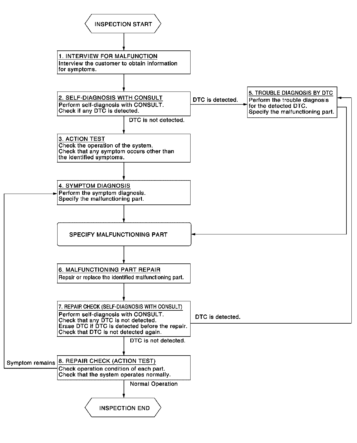
Work Flow




DIAGNOSIS AND REPAIR WORK FLOW

Work Flow


OVERALL SEQUENCE







DETAILED FLOW


1. INTERVIEW FOR MALFUNCTION

It is also important to clarify the customer concerns before starting the inspection. Interview the customer about the concerns carefully and understand the symptoms fully.
NOTE:
The customers are not professionals. Never assume that "maybe the customer means" or "maybe the customer mentioned this symptom".
- GO TO 2.

2. SELF-DIAGNOSIS WITH CONSULT

1.Perform "All DTC Reading" with CONSULT.
2.Check if any DTC is detected in self-diagnosis results of "ICC/ADAS".
Is any DTC detected?
YES- GO TO 5.
NO- GO TO 3.

3. ACTION TEST

Perform the ICC system action test to check the operation status. Refer to "ACTION TEST : Description" Description.
Check if any other malfunctions occur.
- GO TO 4.

4. SYMPTOM DIAGNOSIS

Perform the applicable diagnosis according to the diagnosis chart by symptom. Refer to "Symptom Table" Intelligent Cruise Control (Full Speed Range) System Symptoms.
- GO TO 6.

5. TROUBLE DIAGNOSIS BY DTC

1.Check the DTC in the self-diagnosis results.
2.Perform trouble diagnosis for the detected DTC. Refer to "DTC Index" Testing and Inspection.
NOTE:
If "DTC: U1000" is detected, first diagnose the CAN communication system or ITS communication system.
- GO TO 6.

6. MALFUNCTIONING PART REPAIR

Repair or replace the identified malfunctioning parts.
- GO TO 7.

7. REPAIR CHECK (SELF-DIAGNOSIS WITH CONSULT)

1.Erases self-diagnosis results.
2.Perform "All DTC Reading" again after repairing or replacing the malfunctioning parts.
3.Check if any DTC is detected in self-diagnosis results of "ICC/ADAS".
Is any DTC detected?
YES- GO TO 5.
NO- GO TO 8.

8. REPAIR CHECK (ACTION TEST)

Perform the ICC system action test. Check if the malfunction symptom is solved or no other symptoms occur.
Is there any malfunction symptom?
YES- GO TO 4.
NO- INSPECTION END