Operation CHARM: Car repair manuals for everyone.
Manuals through 2025 now available!

Our trusted friends have launched a new website named LEMON, which has newer manuals. It also contains all the CHARM manuals.

LEMON is the spiritual successor to CHARM, I recommend you try it!

Link: lemon-manuals.la or lemon-manuals.org.ua

(Some people have issue connecting. LEMON is investigating. For now, use Firefox or change your DNS server)

Or, hide this message: temporarily or permanently

Symptom Related Diagnostic Procedures





TROUBLESHOOTING

INSTRUMENTS AND WARNING SYSTEM





LIGHTING SYSTEM










AUDIO SYSTEM
There are six areas where a problem can occur: wiring harness, the radio, the cassette tape deck, the CD player, and speaker. Troubleshooting enables you to confine the problem to a particular area.





Chart 1









Chart 2





Chart 3





Chart 4









Chart 5

















Chart 6





Chart 7





Chart 8





Chart 9





WINDSHIELD WIPER
1. Wiper low and wiper high do not work.




2. When washer switch is on, wiper does not work.





POWER WINDOW
1. No windows operate from the main switch on the driver's door.




2. Driver's side window does not operate.




3. Passenger's side window does not operate.





POWER DOOR LOCK
1. Lock function works but unlock function does not work. -> Since door unlock relay is malfunctioning, replace the door unlock relay.
2. Unlock function works but lock function does not work. -> Since door lock relay is malfunctioning, replace the door lock relay.
3. When passenger side knob is controlled, all doors locks, but when driver side knob is controlled, all doors do not lock.




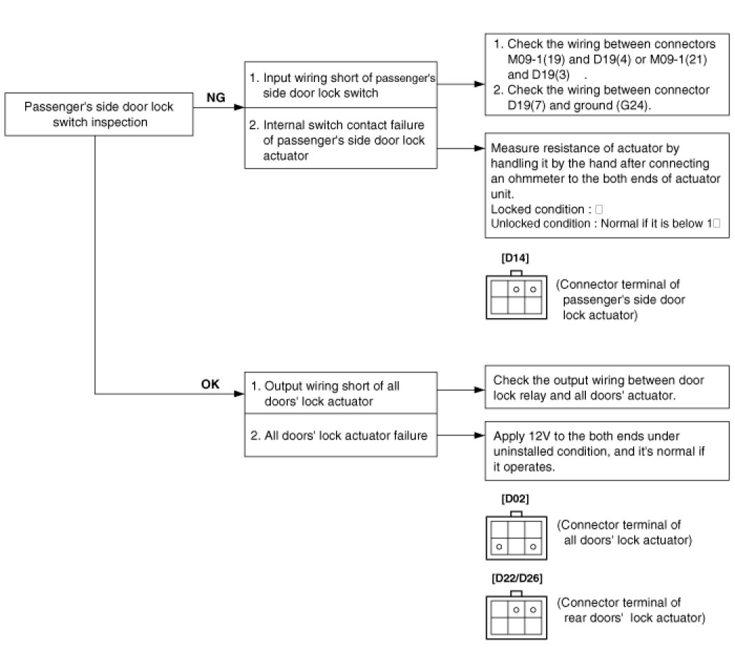
4. When driver side knob is controlled. All doors lock. But when the passenger side knob is controlled, all doors do not lock.




5. Both sides do not lock either.





KEYLESS ENTRY & BURGLAR ALARM SYSTEM
1. Alarm does not work. (Hazard lamp works)




2. When hood is opened inside the car, burglar horn does not work.




3. When door is opened inside the car, burglar horn does not work (If tailgate and hood is opened, alarm works)




4. When tailgate is opened inside the car, siren does not work.




5. When the vehicle is locked by the transmitter, central door lock function works but hazard lamp doesn't blink.




6. Engine does not start, even when the alarm is disarmed.




7. Central door lock function works, but keyless entry system does not work.