Operation CHARM: Car repair manuals for everyone.
Manuals through 2025 now available!

Our trusted friends have launched a new website named LEMON, which has newer manuals. It also contains all the CHARM manuals.

LEMON is the spiritual successor to CHARM, I recommend you try it!

Link: lemon-manuals.la or lemon-manuals.org.ua

(Some people have issue connecting. LEMON is investigating. For now, use Firefox or change your DNS server)

Or, hide this message: temporarily or permanently

Service Manual - Updates

PRODUCT GENERAL INFORMATION
PG013-99

May 14, 1999

Title:
REPAIR MANUAL CORRECTIONS

Models:
'98 & '99 LX 470

Introduction

Corrections have been made to the 1998 and 1999 LX 470 Repair Manuals. A sample of each correction is provided.

NOTE:
When ordering a technical publication (i.e. Repair Manual, Electrical Wiring Diagram) from the MDC, any Correction Page(s) associated with that particular Publication will automatically be included with your order.

Parts Information





Correction Pages are available through the Dealer Support Material Network (MDC NPM System) via the corresponding part numbers included in the table.





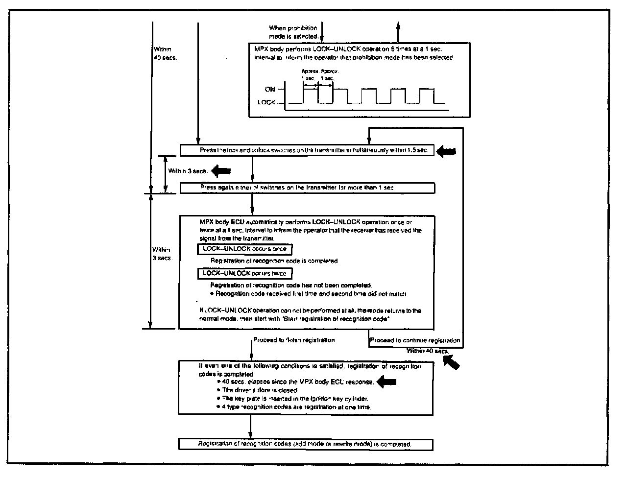
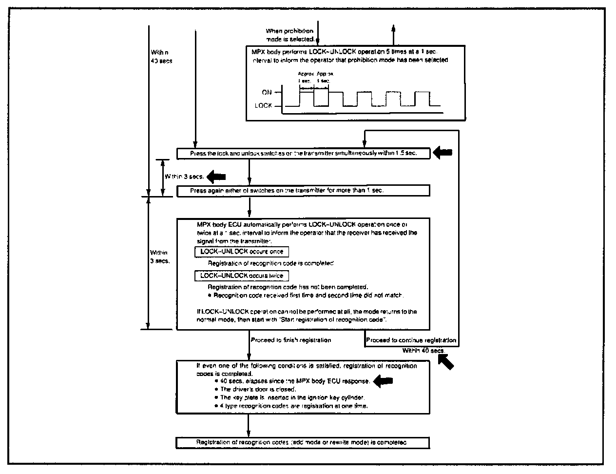
'98 LX 470 Repair Manual RM620-U1 Page DI-578





'99 LX 470 Repair Manual RM662-U1 Page DI-594