Operation CHARM: Car repair manuals for everyone.
Manuals through 2025 now available!

Our trusted friends have launched a new website named LEMON, which has newer manuals. It also contains all the CHARM manuals.

LEMON is the spiritual successor to CHARM, I recommend you try it!

Link: lemon-manuals.la or lemon-manuals.org.ua

(Some people have issue connecting. LEMON is investigating. For now, use Firefox or change your DNS server)

Or, hide this message: temporarily or permanently

Engine Immobilizer System

REGISTRATION

1. DESCRIPTION OF CODE REGISTRATION

HINT: In the case of having lost all the already registered master keys, you are not able to do additional registration or deletion. Change the transponder key ECU and then register the new key codes following the registration procedure of the automatic registration mode.

2. KEY REGISTRATION IN AUTOMATIC REGISTRATION (NEW REGISTRATION)
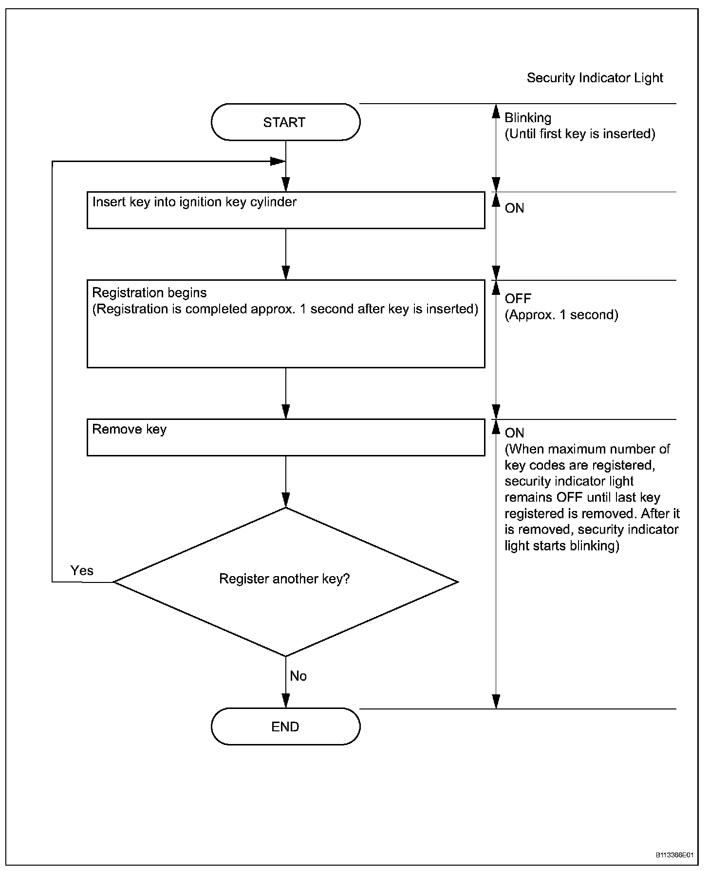
a. When an ignition key is inserted into the ignition key cylinder, the key code (immobilizer code) registration is automatic. In this mode, a maximum of 4 codes can be registered. Any order of registration for the master keys and sub-key can be registered. Any order of registration for the master keys and sub-keys is possible because the transponder key ECU can distinguish between different types of keys.

HINT:
- When a new transponder key ECU is installed, key codes (immobilizer codes) must be registered in the transponder key ECU.
- New transponder key ECUs are automatically set to automatic key code registration mode.






HINT:
- When no key is inserted into the ignition key cylinder in automatic key code registration mode, the security indicator light remains ON.

- When the engine immobilizer system is operating normally and the key is pulled out, the security indicator light blinks continuously.
- If the key code registration has failed in automatic key code registration mode, code 2-1 will be output from the security indicator light. Trying to reregister an already registered key will cause code 2-2 to be output when the key is inserted. If the number of registered key codes exceeds the limit, code 2-3 will be output from the security indicator light. The output details are shown below.




b. Finish the automatic key code registration mode.

HINT: The automatic key code registration mode can be forced to end when at least 1 key code (immobilizer code) for the master key has been registered.

3. REGISTRATION OF ADDITIONAL KEY (ADDITIONAL REGISTRATION)
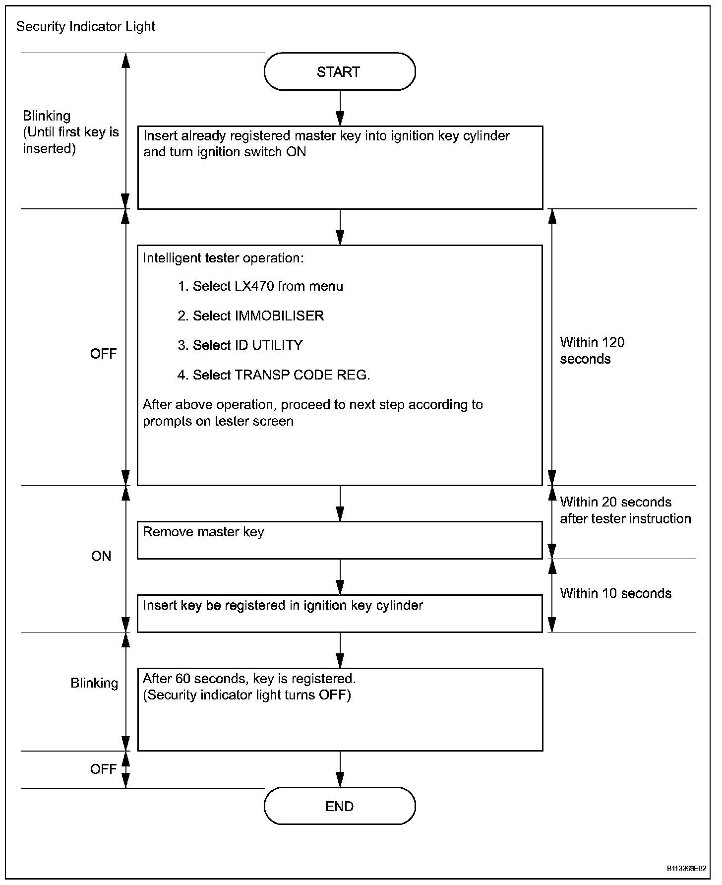
a. Register an additional key using the intelligent tester.

HINT:
- A maximum of 5 key codes and 3 sub-key codes can be registered.
- Registration mode will end if each step is not completed within the specified time.
- When the ignition key cylinder or the door key cylinder set is replaced, remove the transmitter module from the original master key. Then install this transmitter module to a new key and use the new key as the master key. If necessary, use this master key to register other keys.

NOTE: When the ignition key cylinder has been replaced, locking and unlocking doors is possible with the new master key's transmitter module (taken from the original master key). However, the new master key will not be able to lock and unlock doors through the door key cylinder. Keep the original master key. If the new master key's transmitter module's battery fails, the original master key can be used to lock and unlock doors through the door key cylinder.






HINT:
- A brief outline of procedures for key code registration is shown. For more information, please refer to the intelligent tester screen's instructions.
- When the engine immobilizer system is operating normally and the key is pulled out, the security indicator light blinks continuously.
- If the key code registration has failed in automatic key code registration mode, code 2-1 will be output from the security indicator light. Trying to reregister an already registered key will cause code 2-2 to be output when the key is inserted. If the number of registered key codes exceeds the limit, code 2-3 will be output from the security indicator light. The output details are shown in the previous step (new registration).

4. ERASURE OF KEY CODE
a. Erase the key codes using the intelligent tester.

HINT:
- All key codes are erased except for the master key that is used to erase the key codes. In order to use a key whose code has been erased, a new key code must be registered.
- Registration will be canceled if each step is not completed within the specified time.






HINT:
- A brief outline of procedures for the key code erasure is shown above. For more detailed information, please refer to the intelligent tester screen's instructions.
- When the engine immobilizer system is operating normally and the key is pulled out, the security indicator light blinks continuously.