Operation CHARM: Car repair manuals for everyone.
Manuals through 2025 now available!

Our trusted friends have launched a new website named LEMON, which has newer manuals. It also contains all the CHARM manuals.

LEMON is the spiritual successor to CHARM, I recommend you try it!

Link: lemon-manuals.la or lemon-manuals.org.ua

(Some people have issue connecting. LEMON is investigating. For now, use Firefox or change your DNS server)

Or, hide this message: temporarily or permanently

Registration

REGISTRATION

1. REGISTRATION

NOTE:
- If any DTCs related to the occupant classification ECU are output, troubleshoot those DTCs by referring to the DIAGNOSTIC TROUBLE CODE CHART.
- When ECU data saving or loading operations cannot be performed, replace the front seat cushion (with occupant classification ECU and occupant classification sensor).

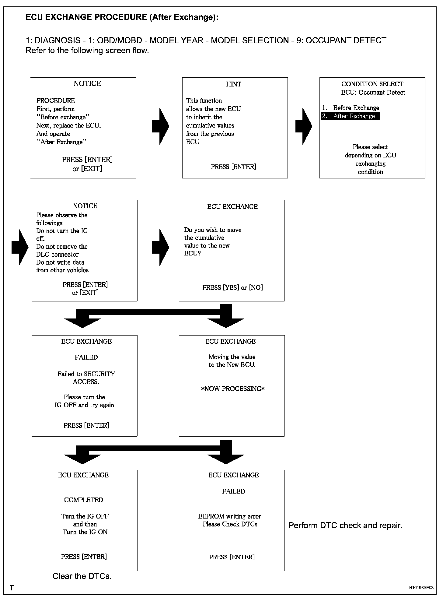
HINT:
- When the occupant classification ECU is replaced, the previous ECU data must be saved in the intelligent tester and loaded into the new ECU by following the flowchart below.
- Until the data from the previous ECU are loaded into the new occupant classification ECU, these data are not erased even when the tester is turned off.
- ECU EXCHANGE procedure (Before Exchange) describes the procedure to save the data in the intelligent tester from the occupant classification ECU which has been installed on the vehicle. ECU EXCHANGE procedure (After Exchange) describes the procedure to load the data from the previous ECU, stored in the intelligent tester, into the new ECU.

a. Connect the intelligent tester (with CAN VIM) to the DLC3.
b. Turn the ignition switch ON.
c. Store the occupant classification ECU data in the intelligent tester by following the prompts on the tester screen.

HINT: If the ECU data cannot be stored in the intelligent tester, replace the front seat cushion (with occupant classification ECU and occupant classification sensor).

d. Turn the ignition switch ON.
e. Disconnect the negative (-) terminal cable from the battery, and wait for at least 90 seconds.
f. Replace the occupant classification ECU.
g. Connect the negative (-) terminal cable to the battery.
h. Turn the ignition switch ON.
i. Load the data from the previous ECU stored in the tester, into the newly installed ECU by following the prompts on the tester screen.
j. Turn the ignition switch OFF.
k. Turn the ignition switch ON.
l. Clear the DTCs stored in the memory.

HINT: If DTCs are not cleared at this time, past DTCs will remain.

Part 1:




Part 2: