Operation CHARM: Car repair manuals for everyone.
Manuals through 2025 now available!

Our trusted friends have launched a new website named LEMON, which has newer manuals. It also contains all the CHARM manuals.

LEMON is the spiritual successor to CHARM, I recommend you try it!

Link: lemon-manuals.la or lemon-manuals.org.ua

(Some people have issue connecting. LEMON is investigating. For now, use Firefox or change your DNS server)

Or, hide this message: temporarily or permanently

Initialization





METER / GAUGE / DISPLAY: METER / GAUGE SYSTEM: INITIALIZATION

1. OIL MAINTENANCE INFORMATION MODE RESET OPERATION

NOTICE:
* When "Oil Maintenance Reqd" or "Oil Maintenance Reqd Soon" is displayed, change the engine oil and perform this procedure.
* After the engine oil is changed, perform this procedure so that "Oil Maintenance Reqd" or "Oil Maintenance Reqd Soon" does not display.

HINT
* The oil change maintenance system displays "Oil Maintenance Reqd" or "Oil Maintenance Reqd Soon" in the multi-information display to inform the driver that it is time to change the oil based on the distance driven.
* The ODO/TRIP switch is in the light control rheostat.

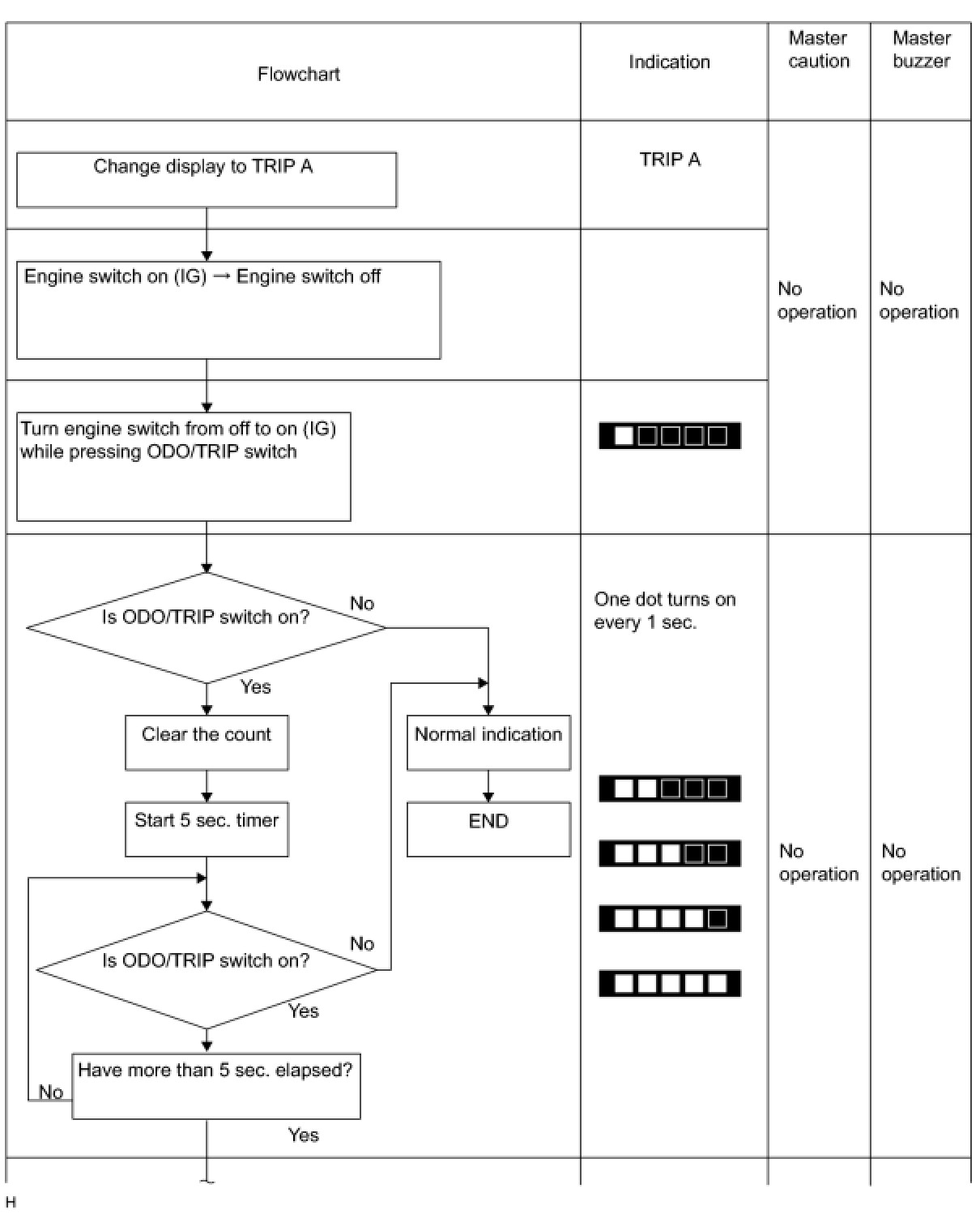
(a) Turn the engine switch on (IG), and use the ODO/TRIP switch to change the screen display to TRIP A.





(b) Turn the engine switch off.

(c) While holding in the ODO/TRIP switch, turn the engine switch on (IG).

(d) After a 5 second count, reset will end.





NOTICE:
* If the engine switch is turned off during the reset operation, reset mode will be canceled.
* If the ODO/TRIP switch is released during the reset operation, reset mode will be canceled.

(1) RESET FLOWCHART