Operation CHARM: Car repair manuals for everyone.
Manuals through 2025 now available!

Our trusted friends have launched a new website named LEMON, which has newer manuals. It also contains all the CHARM manuals.

LEMON is the spiritual successor to CHARM, I recommend you try it!

Link: lemon-manuals.la or lemon-manuals.org.ua

(Some people have issue connecting. LEMON is investigating. For now, use Firefox or change your DNS server)

Or, hide this message: temporarily or permanently

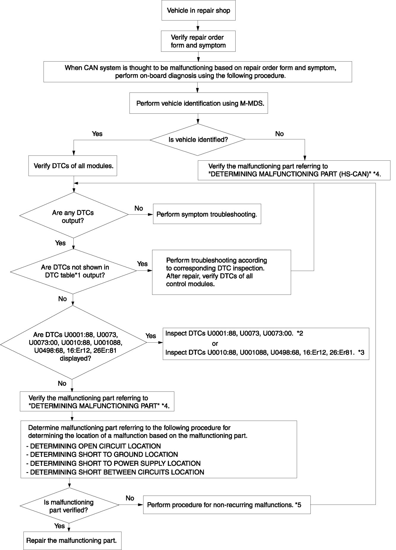
Initial Inspection and Diagnostic Overview





FOREWORD [MULTIPLEX COMMUNICATION SYSTEM]

- When CAN system is thought to be malfunctioning based on repair order form and symptom, perform malfunction diagnosis using the Troubleshooting Procedure.
- DTCs are output due to a control module or sensor malfunction, or incorrect power supply. Verify the output DTCs and first inspect the DTCs not shown in Multiplex Communication System - DTC Table.

Troubleshooting Procedure





*1
Multiplex Communication System - DTC Table
*2
Multiplex Communication System
*3
Multiplex Communication System
*4
Determining malfunctioning part
*5
Action for non-repeatable malfunction

Determining malfunctioning part

- If the vehicle identification cannot be done because the M-MDS vehicle identification is performed using the CAN system between the PCM and DLC-2, determine the malfunctioning part in the HS-CAN.
- Select HS-CAN or MS-CAN from the unit outputting the DTCs because there are HS-CAN and MS-CAN in the CAN-lines. Select HS-CAN or MS-CAN from DTC content because the HS-CAN and MS-CAN are connected to the instrument cluster.

HS-CAN

CAUTION:
- When disconnecting the connector, verify that there is no looseness, damage, deformation, corrosion, or poor connection of the connector terminals.
- When inspecting the DLC-2, touch it with a paper clip or similar thin pin without directly inserting a tester into the terminals.









MS-CAN

CAUTION:
- When disconnecting the connector, verify that there is no looseness, damage, deformation, corrosion, or poor connection of the connector terminals.
- When inspecting the DLC-2, touch it with a paper clip or similar thin pin without directly inserting a tester into the terminals.









Action for non-repeatable malfunction

- If the malfunction does not recur, verify the malfunction symptom for the following actions:

- Attempt to drive the vehicle based on the repair order form, record the data (CAN line resistance and voltage) at that time, and detect the malfunction cause.
- Shake the malfunctioning part and the applicable electric system component wiring harness and connector by hand referring to "Determining Open Circuit Location" based on the recorded DTC, and verify that the resistance or voltage of the CAN line does not change or there are no DTCs.
- Verify that there is no poor connection at the female terminal of the applicable electric system component connector.