Operation CHARM: Car repair manuals for everyone.
Manuals through 2025 now available!

Our trusted friends have launched a new website named LEMON, which has newer manuals. It also contains all the CHARM manuals.

LEMON is the spiritual successor to CHARM, I recommend you try it!

Link: lemon-manuals.la or lemon-manuals.org.ua

(Some people have issue connecting. LEMON is investigating. For now, use Firefox or change your DNS server)

Or, hide this message: temporarily or permanently

Programming and Relearning

REGISTRATION PROCEDURE

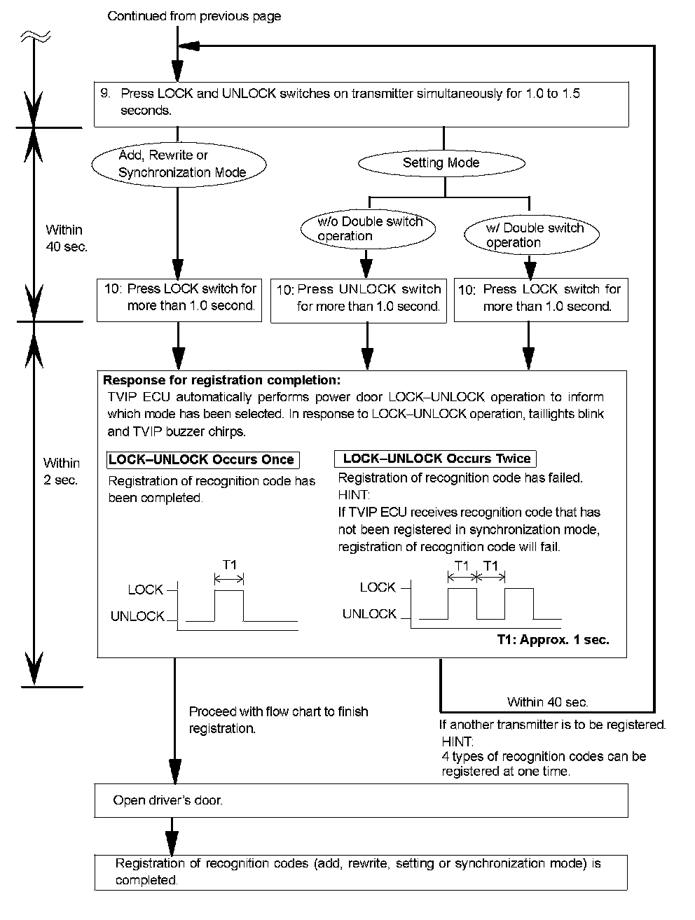
1. REGISTER RECOGNITION CODE

HINT:

- Register the recognition code when replacing the door control transmitter and/or TVIP ECU.

- The add mode is used to retain the registered recognition codes while a new recognition code is additionally registered. This mode is used when a new transmitter is added. If the number of the registered codes exceeds 4, the registered codes will be correspondingly erased in order starting from the oldest code.

- The rewrite mode is used to erase all the registered recognition codes and register only new recognition codes. This mode is used when the transmitter or the door control receiver is replaced with a new one.

- The erase mode is used to erase all the registered recognition codes and cancel the wireless door lock function. This mode is used when the transmitter is lost.

- The synchronization mode is used to renew the sequential code (rolling code) of the transmitter and synchronize it with the registered recognition code. This mode is used when the transmitter does not function because they are unsynchronized (*1). Up to 4 transmitters can be synchronized at one time.

- The setting mode is used to set the optional operation via the transmitter that has the recognition code already registered. Double switch operation (*2) is available as the option. The setting of up to 4 transmitters can be changed at one time.

- All the following registration procedures must be performed in order continuously.

*1: If a switch on the transmitter is pressed while it is out of range ofthe TVIP ECU the system will not be able to synchronize the sequential code (rolling code) with the registered recognition code. At this time the system will automatically synchronize them; however automatic synchronization can be performed only 500 times. Therefore it is necessary to use this mode after they have synchronized 500 times.

*2: Double switch operation is an operation to unlock the door: when the UNLOCK switch is pressed once only the driver's door will be unlocked; and when the UNLOCK switch is pressed again within 3 seconds, the other doors will be unlocked.


















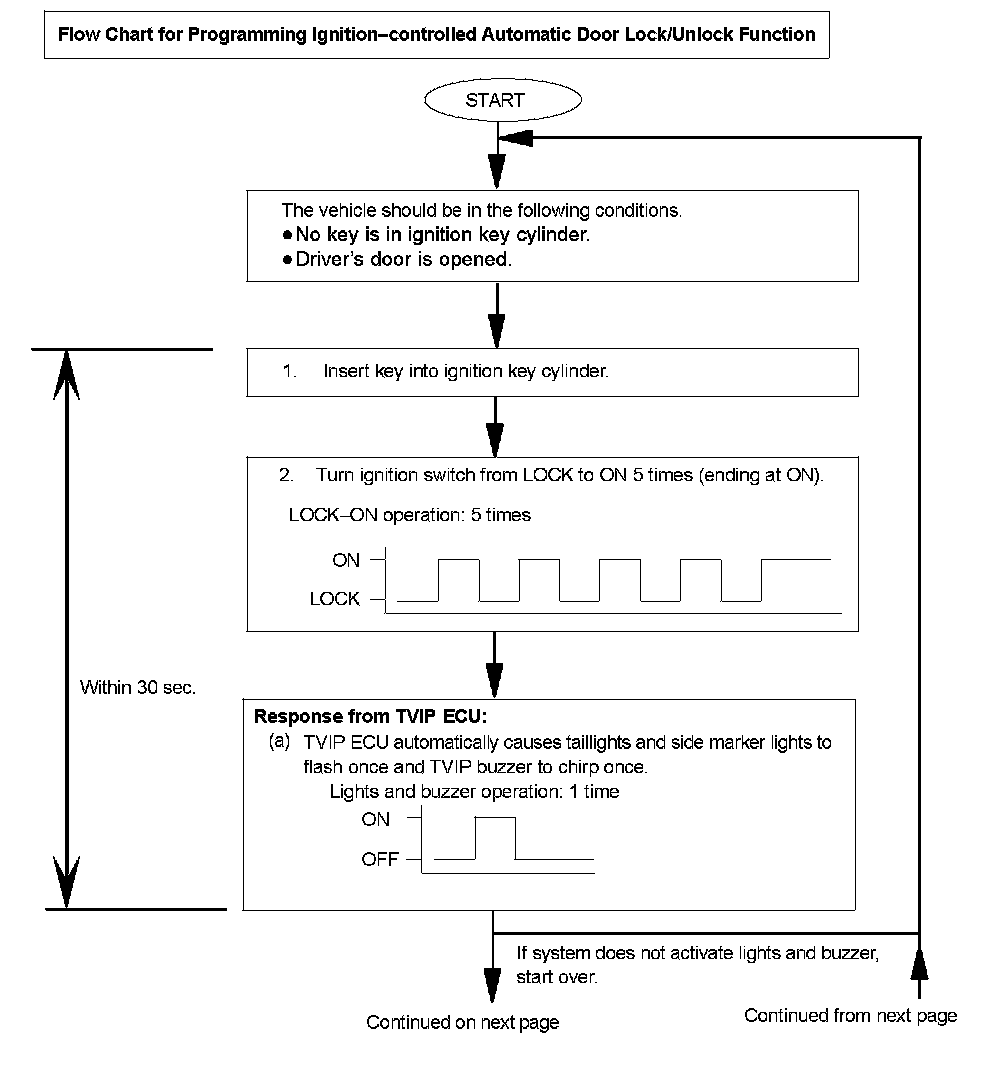
2. PROGRAM IGNITION-CONTROLLED AUTOMATIC DOOR LOCK/UNLOCK FUNCTION

HINT:

- With this function on when the key is inserted into the ignition key cylinder and turned to the ON or START position all the doors are automatically locked; and when the key is back to the ACC or LOCK position all the doors are automatically unlocked.

- This function's initial mode is OFF, however, the program for this function can be changed using the following procedures.

- All the following programming procedures must be performed in order continuously.