Operation CHARM: Car repair manuals for everyone.
Manuals through 2025 now available!

Our trusted friends have launched a new website named LEMON, which has newer manuals. It also contains all the CHARM manuals.

LEMON is the spiritual successor to CHARM, I recommend you try it!

Link: lemon-manuals.la or lemon-manuals.org.ua

(Some people have issue connecting. LEMON is investigating. For now, use Firefox or change your DNS server)

Or, hide this message: temporarily or permanently

Restraints and Safety Systems: Testing and Inspection

INITIALIZATION




1. ZERO POINT CALIBRATION AND SENSITIVITY CHECK

NOTE: Make sure that the seat is not occupied before performing the operation.

HINT: Perform the zero point calibration and sensitivity check if any of the following conditions occur.
- The occupant classification ECU is replaced.
- Accessories (seatback tray and seat cover, etc.) are installed.
- The passenger seat is removed from the vehicle.
- The passenger airbag ON/OFF indicator ("OFF") comeson when the passenger seat is not occupied.
- The vehicle is brought to the workshop for repair due to an accident or a collision.

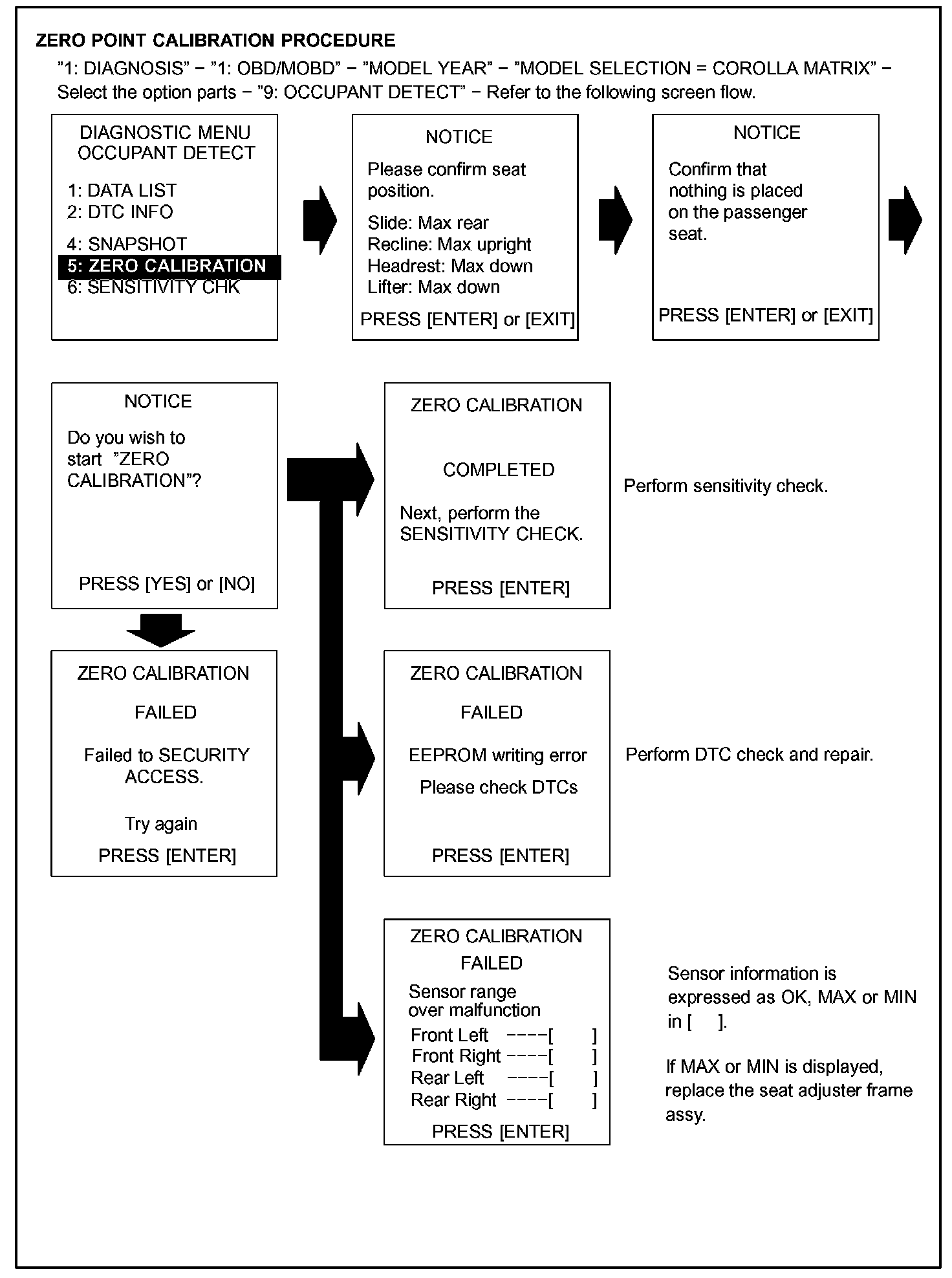
a. Zero point calibration and sensitivity check procedures.

HINT: Make sure that zero point calibration has finished normally, and then perform the sensitivity check.

1. Adjust the seat position according to the table below.




2. Connect the hand-held tester to the DLC3.
3. Turn the ignition switch to the ON position.
4. Perform the zero point calibration by following the prompts on the tester screen shown in 2 images later.

HINT: Refer to the hand-held tester operator's manual for further details.
OK: "COMPLETE" is displayed.

5. Perform the sensitivity check by following the prompts on the tester screen shown in 2 images later.
6. Confirm that the beginning sensor reading is within the standard value.

Standard value: -3.2 to 3.2 kg (-7 to 7 lb)

7. Place a 30 kg (66.14 lb) weight (eg. a 30 kg (66.14 lb) of lead mass) onto the passenger seat.
8. Confirm that the sensitivity is within the standard value.

Standard value: 27 to 33 kg (59.52 to 72.75 lb)









HINT:
- When performing the sensitivity check, use a solid metal weight (the check result may not appear properly if the weight made from liquid is used).
- When the sensitivity deviates from the standard value, retighten the bolts of the passenger seat taking care not to deform the seat rail. After performing this procedure, if the sensitivity is not within the standard value, replace the front seat w/ adjuster frame assembly RH.
- When zero point calibration has not finished normally, replace the front seat w/ adjuster frame assembly RH.