Operation CHARM: Car repair manuals for everyone.
Manuals through 2025 now available!

Our trusted friends have launched a new website named LEMON, which has newer manuals. It also contains all the CHARM manuals.

LEMON is the spiritual successor to CHARM, I recommend you try it!

Link: lemon-manuals.la or lemon-manuals.org.ua

(Some people have issue connecting. LEMON is investigating. For now, use Firefox or change your DNS server)

Or, hide this message: temporarily or permanently

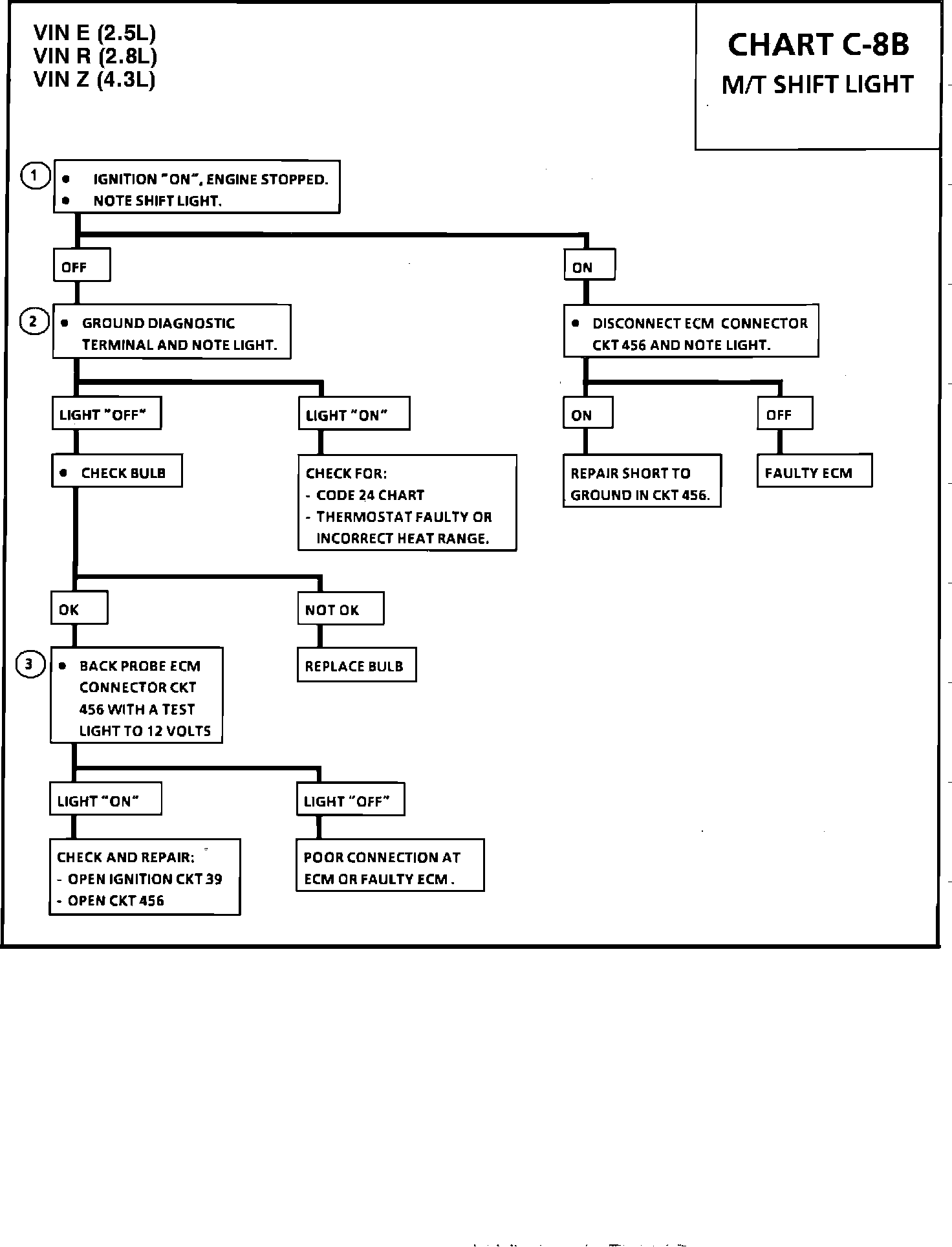
Shift Light: Testing and Inspection

Chart C-8B - M/T Shift Light:




Wiring Diagram For Chart C-8B - M/T Shift Light:





CHART C-8B - MANUAL TRANSMISSION SHIFT LIGHT CHECK

Circuit Description:

The ECM uses information from the following inputs to control the Shift light:

^ Coolant temperature
^ TPS
^ VSS
^ RPM

The ECM uses the measured RPM and the vehicle speed to calculate what gear the vehicle is in. It's this calculation that determines when the Shift light should be turned on.


Test Description:

1. This should not turn "on" the Shift light. If the light is "on", there is a short to ground in CKT 456 wiring or a fault in the ECM.

2. This should turn "on" the Shift light.



3. This checks for an open in the Shift light circuit or a faulty ECM.