Operation CHARM: Car repair manuals for everyone.
Manuals through 2025 now available!

Our trusted friends have launched a new website named LEMON, which has newer manuals. It also contains all the CHARM manuals.

LEMON is the spiritual successor to CHARM, I recommend you try it!

Link: lemon-manuals.la or lemon-manuals.org.ua

(Some people have issue connecting. LEMON is investigating. For now, use Firefox or change your DNS server)

Or, hide this message: temporarily or permanently

Transmission Position Sensor/Switch: Testing and Inspection

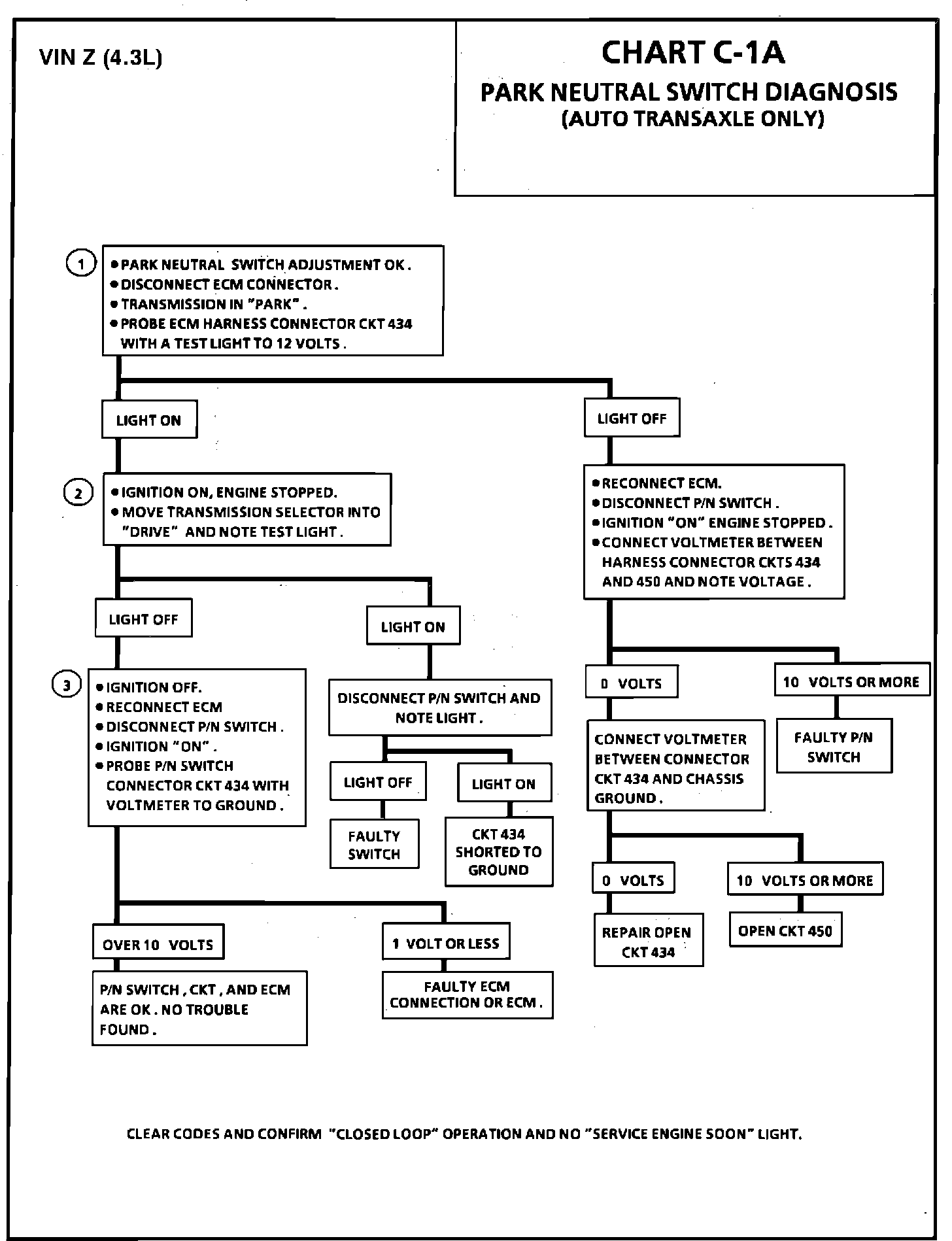
Chart C-1A - Park Neutral Switch Diagnosis:




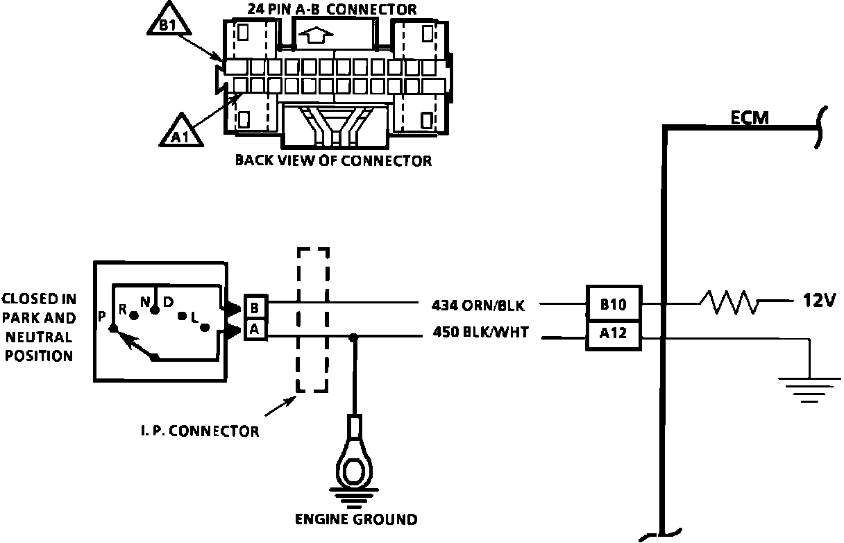
Wiring Diagram For Chart C-1A - Park/Neutral Switch Diagnosis:






CHART C-1A - PARK/NEUTRAL SWITCH (AUTO TRANS. ONLY


Circuit Description:

The Park/Neutral Switch is closed to ground in Park or Neutral and open in Drive ranges. The ECM supplies 12 volts through an internal resistor to CKT 434 and senses that the switch is closed when the voltage at terminal B10 drops to less than 1 volt


Test Description:

1. Checks for switch closing in the P/N position. This is indicated by low voltage on CKT 434.

2. Checks to see that voltage increases in Drive or Reverse range.


3. Checks for faulty wiring to ECM or faulty ECM itself. If voltage is present, it means wiring and ECM are OK.