Operation CHARM: Car repair manuals for everyone.
Manuals through 2025 now available!

Our trusted friends have launched a new website named LEMON, which has newer manuals. It also contains all the CHARM manuals.

LEMON is the spiritual successor to CHARM, I recommend you try it!

Link: lemon-manuals.la or lemon-manuals.org.ua

(Some people have issue connecting. LEMON is investigating. For now, use Firefox or change your DNS server)

Or, hide this message: temporarily or permanently

Central Door Lock Function

CENTRAL DOOR LOCK

1. Function explanation: When lock/unlock knob of driver side is controlled, passenger side interlocks. If the passenger side knob is controlled, driver side interlocks also.

2. Related schematic diagrams
- See the Power Door Locks.

3. Input/output signal
- Fuse : F24 (15 A)
- Input : Driver's side door lock switch (E8), passenger side door lock switch (E3)
- Output: Door lock (F6), Door unlock (F8)

4. Related Hi-scan(pro) failure diagnosis







1. Input/output monitoring
Select "05.LOCK & FOLDING" and press [ENTER]. Then, the following screen will be displayed.

Check BCM input/output state against driver's side door lock switch, passenger side door lock switch, door lock, door unlock.







2. Actuator inspection
1. Select "01.INPUT ACTUATION" and press [ENTER].
Drive compulsorily driver's side door lock/unlock switch, passenger side door lock/unlock switch.







2. Select '02 OUTPUT ACTUATION" and then press [ENTER] Perform forced drive against door lock and door unlock.

5. Expected failure symptoms
1. Lock function works but unlock function does not.
2. Unlock function works but lock function does not.
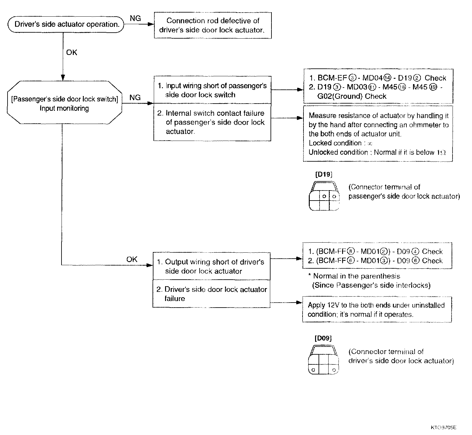
3. When lock/unlock knob of passenger side is controlled, driver side interlocks But when the driver side knob is controlled passenger side does not interlock.
4. When passenger side knob is controlled, driver side does not interlock.
5. Both sides do not interlock.

6. Actions by the failure symptoms




1. Lock function works but unlock function does not interlock.

=> Since PCB integrated relay is fail, replace the BCM.

2. Unlock function works but lock function does not interlock.

=> Since PCB integrated relay is fail, replace the BCM

3. When passenger side knob is controlled, driver side interlocks, but when driver side knob is controlled, passenger side knob does not interlock.




4. When passenger side knob is controlled, driver side interlocks But when the driver side knob is controlled, passenger side does not interlock




5. Both sides do not interlock either.