Operation CHARM: Car repair manuals for everyone.
Manuals through 2025 now available!

Our trusted friends have launched a new website named LEMON, which has newer manuals. It also contains all the CHARM manuals.

LEMON is the spiritual successor to CHARM, I recommend you try it!

Link: lemon-manuals.la or lemon-manuals.org.ua

(Some people have issue connecting. LEMON is investigating. For now, use Firefox or change your DNS server)

Or, hide this message: temporarily or permanently

Shift Light: Testing and Inspection

Shift Light Circuit Diagram:






CIRCUIT DESCRIPTION
The shift light turns "ON" to indicate the shift point for the best fuel economy. The light is computer controlled. The light gets power when the ignition is turned "ON", and illuminates when the PCM completes the circuit to ground. To determine when to turn the shift light "ON", the PCM compares the following sensor signals:

^ Coolant Temperature Sensor indicates engine temperature greater than 16°C (61°F)
^ Thrittle Position Sensor (TPS) signal indicates throttle opening greater than 4%.
^ Vehicle Speed Sensor*
^ Engine speed greater than approx. 1,900 rpm*
^ Air Flow Sensor*

* The PCM compares information from these sources to determine what gear the transmission is in. When all the correct conditions are met, the PCM turns the shift light "ON" for 5 seconds only.

TEST DESCRIPTION

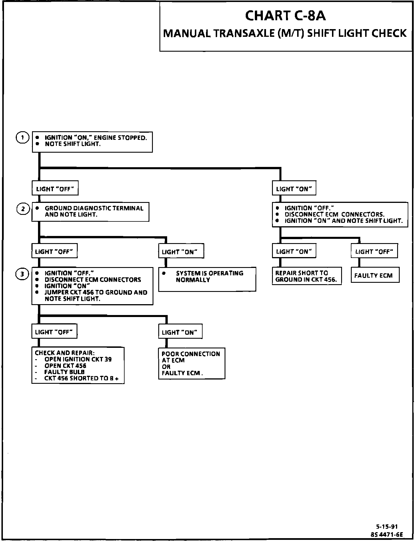
Chart C-8A, Manual Transaxle Shift Light Check:





Numbers below refer to circled numbers on diagnostic chart.

1. Shift light should be "OFF". If light is on, circuit 456 is shorted to ground, or the PCM is faulty.
2. When the diagnostic terminal is grounded, the PCM should turn the shift light "ON"
3. This checks for continuity through circuit 456 to the POCM. If the shift light comes "ON", wiring is OK, and the problem is either a poor connection at the PCM or a faulty PCM.